TCP三次握手/四次挥手

序列号:在建立连接时由计算机生成的随机数作为其初始值,通过 SYN 包传给接收端主机,每发送一次数据,就「累加」一次该「数据字节数」的大小。用来解决网络包乱序问题。
确认应答号:指下一次「期望」收到的数据的序列号,发送端收到这个确认应答以后可以认为在这个序号以前的数据都已经被正常接收。用来解决丢包的问题。
控制位:
ACK:该位为
1时,「确认应答」的字段变为有效,TCP 规定除了最初建立连接时的SYN包之外该位必须设置为1。RST:该位为
1时,表示 TCP 连接中出现异常必须强制断开连接。SYN:该位为
1时,表示希望建立连接,并在其「序列号」的字段进行序列号初始值的设定。FIN:该位为
1时,表示今后不会再有数据发送,希望断开连接。当通信结束希望断开连接时,通信双方的主机之间就可以相互交换FIN位为 1 的 TCP 段。
网络层(IP)层是「不可靠」的,它不保证网络包的交付、不保证网络包的按序交付、也不保证网络包中的数据的完整性。如果需要保障网络数据包的可靠性,那么就需要由上层(传输层的 TCP 协议来负责。TCP 是一个工作在传输层的可靠数据传输的服务,它能确保接收端接收的网络包是无损坏、无间隔、非冗余和按序的。
TCP用于保证可靠性和流量控制维护的某些状态信息,这些信息的组合,包括 Socket、序列号和窗口大小称为连接。包含:
Socket:由 IP 地址和端口号组成
序列号:用来解决乱序问题等
窗口大小:用来做流量控制
对 IPv4,客户端的 IP 数最多为 2 的 32 次方,客户端的端口数最多为 2 的 16 次方,也就是服务端单机最大 TCP 连接数,约为 2 的 48 次方。
当然,服务端最大并发 TCP 连接数远不能达到理论上限,会受以下因素影响:
文件描述符限制,每个 TCP 连接都是一个文件,如果文件描述符被占满了,会发生 Too many open files。Linux 对可打开的文件描述符的数量分别作了三个方面的限制:
系统级:当前系统可打开的最大数量,通过
cat /proc/sys/fs/file-max查看;用户级:指定用户可打开的最大数量,通过
cat /etc/security/limits.conf查看;进程级:单个进程可打开的最大数量,通过
cat /proc/sys/fs/nr_open查看;
内存限制,每个 TCP 连接都要占用一定内存,操作系统的内存是有限的,如果内存资源被占满后,会发生 OOM。
UDP 不提供复杂的控制机制,利用 IP 提供面向「无连接」的通信服务。
UDP 协议真的非常简,头部只有 8 个字节(64 位),UDP 的头部格式如下:
目标和源端口:主要是告诉 UDP 协议应该把报文发给哪个进程。
包长度:该字段保存了 UDP 首部的长度跟数据的长度之和。
校验和:校验和是为了提供可靠的 UDP 首部和数据而设计,防止收到在网络传输中受损的 UDP 包。
TCP和UDP是否可以用同一端口?**可以。**TCP 和 UDP在内核中是两个完全独立的软件模块。主机收到数据包后,可以在 IP 包头的「协议号」字段知道该数据包是 TCP/UDP,根据这个信息确定送给哪个模块(TCP/UDP)处理,送给 TCP/UDP 模块的报文根据「端口号」确定送给哪个应用程序处理。

TCP 连接建立
一开始,客户端和服务端都处于
CLOSE状态。先是服务端主动监听某个端口,处于LISTEN状态客户端会随机初始化序号(
client_isn),将此序号置于 TCP 首部的「序号」字段中,同时把SYN标志位置为1,表示SYN报文。接着把**第一个 SYN 报文(1)**发送给服务端,表示向服务端发起连接,该报文不包含应用层数据,之后客户端处于SYN-SENT状态。服务端收到客户端的
SYN报文后,首先服务端也随机初始化自己的序号(server_isn),将此序号填入 TCP 首部的「序号」字段中,其次把 TCP 首部的「确认应答号」字段填入client_isn + 1, 接着把SYN和ACK标志位置为1。最后把该报文发给客户端(2),该报文也不包含应用层数据,之后服务端处于SYN-RCVD状态。客户端收到服务端报文后,还要向服务端回应最后一个应答报文(3),首先该应答报文 TCP 首部
ACK标志位置为1,其次「确认应答号」字段填入server_isn + 1,最后把报文发送给服务端,这次报文可以携带客户到服务端的数据,之后客户端处于ESTABLISHED状态。服务端收到客户端的应答报文后,也进入
ESTABLISHED状态。
第三次握手是可以携带数据的,前两次握手是不可以携带数据的
为什么三次握手才可以初始化 Socket、序列号和窗口大小并建立 TCP 连接。
接下来,以三个方面分析三次握手的原因:
三次握手才可以阻止重复历史连接的初始化(主要原因)
三次握手才可以同步双方的初始序列号
三次握手才可以避免资源浪费
三次握手的首要原因是为了防止旧的重复连接初始化造成混乱。
我们考虑一个场景,客户端先发送了 SYN(seq = 90)报文,然后客户端宕机了,而且这个 SYN 报文还被网络阻塞了,服务端并没有收到,接着客户端重启后,又重新向服务端建立连接,发送了 SYN(seq = 100)报文(注意!不是重传 SYN,重传的 SYN 的序列号是一样的)。

客户端连续发送多次 SYN(都是同一个四元组)建立连接的报文,在网络拥堵情况下:
一个「旧 SYN 报文」比「最新的 SYN」 报文早到达了服务端,那么此时服务端就会回一个
SYN + ACK报文给客户端,此报文中的确认号是 91(90+1)。客户端收到后,发现自己期望收到的确认号应该是 100 + 1,而不是 90 + 1,于是就会回 RST 报文。
服务端收到 RST 报文后,就会释放连接。
后续最新的 SYN 抵达了服务端后,客户端与服务端就可以正常的完成三次握手了。
上述中的「旧 SYN 报文」称为历史连接,TCP 使用三次握手建立连接的最主要原因就是防止「历史连接」初始化了连接。
如果是两次握手连接,就无法阻止历史连接,因为在两次握手的情况下,服务端没有中间状态给客户端来阻止历史连接,导致服务端可能建立一个历史连接,造成资源浪费。
原因2:同步双方初始序列号
TCP 协议的通信双方, 都必须维护一个「序列号」, 序列号是可靠传输的一个关键因素
接收方可以去除重复的数据;
接收方可以根据数据包的序列号按序接收;
可以标识发送出去的数据包中, 哪些是已经被对方收到的(通过 ACK 报文中的序列号知道);
可见,序列号在 TCP 连接中占据着非常重要的作用,所以当客户端发送携带「初始序列号」的 SYN 报文的时候,需要服务端回一个 ACK 应答报文,表示客户端的 SYN 报文已被服务端成功接收,那当服务端发送「初始序列号」给客户端的时候,依然也要得到客户端的应答回应,这样一来一回,才能确保双方的初始序列号能被可靠的同步。
原因三:避免资源浪费
如果只有「两次握手」,当客户端发生的 SYN 报文在网络中阻塞,客户端没有接收到 ACK 报文,就会重新发送 SYN ,由于没有第三次握手,服务端不清楚客户端是否收到了自己回复的 ACK 报文,所以服务端每收到一个 SYN 就只能先主动建立一个连接,这会造成什么情况呢?
如果客户端发送的 SYN 报文在网络中阻塞了,重复发送多次 SYN 报文,那么服务端在收到请求后就会建立多个冗余的无效链接,造成不必要的资源浪费。
为什么每次建立 TCP 连接时,初始化的序列号都要求不一样呢?
如果一样,那假如重新建立了链接,就有可能收到上一次连接阻塞的数据,历史报文被新链接接受,会导致数据混乱
IP层会分片,为啥还需要TCP的MSS
如果在 TCP 的整个报文(头部 + 数据)交给 IP 层进行分片,会有什么异常呢?
当 IP 层有一个超过 MTU 大小的数据(TCP 头部 + TCP 数据)要发送,那么 IP 层就要进行分片,把数据分片成若干片,保证每一个分片都小于 MTU。把一份 IP 数据报进行分片以后,由目标主机的 IP 层来进行重新组装后,再交给上一层 TCP 传输层。
这看起来井然有序,但这存在隐患的,那么当如果一个 IP 分片丢失,整个 IP 报文的所有分片都得重传。
因为 IP 层本身没有超时重传机制,它由传输层的 TCP 来负责超时和重传。
当某一个 IP 分片丢失后,接收方的 IP 层就无法组装成一个完整的 TCP 报文(头部 + 数据),也就无法将数据报文送到 TCP 层,所以接收方不会响应 ACK 给发送方,因为发送方迟迟收不到 ACK 确认报文,所以会触发超时重传,就会重发「整个 TCP 报文(头部 + 数据)」。
因此,可以得知由 IP 层进行分片传输,是非常没有效率的。
所以,为了达到最佳的传输效能 TCP 协议在建立连接的时候通常要协商双方的 MSS 值,当 TCP 层发现数据超过 MSS 时,则就先会进行分片,当然由它形成的 IP 包的长度也就不会大于 MTU ,自然也就不用 IP 分片了。
第二次握手丢失了,会发生什么?
客户端就会触发超时重传机制,重传 SYN 报文。服务端这边会触发超时重传机制,重传 SYN-ACK 报文。
当客户端超时重传 1 次 SYN 报文后,由于 tcp_syn_retries 为 1,已达到最大重传次数,于是再等待一段时间(时间为上一次超时时间的 2 倍),如果还是没能收到服务端的第二次握手(SYN-ACK 报文),那么客户端就会断开连接。
当服务端超时重传 2 次 SYN-ACK 报文后,由于 tcp_synack_retries 为 2,已达到最大重传次数,于是再等待一段时间(时间为上一次超时时间的 2 倍),如果还是没能收到客户端的第三次握手(ACK 报文),那么服务端就会断开连接。
第三次握手丢失了,会发生什么?
客户端收到服务端的 SYN-ACK 报文后,就会给服务端回一个 ACK 报文,也就是第三次握手,此时客户端状态进入到 ESTABLISH 状态。
因为这个第三次握手的 ACK 是对第二次握手的 SYN 的确认报文,所以当第三次握手丢失了,如果服务端那一方迟迟收不到这个确认报文,就会触发超时重传机制,重传 SYN-ACK 报文,直到收到第三次握手,或者达到最大重传次数。
注意,ACK 报文是不会有重传的,当 ACK 丢失了,就由对方重传对应的报文。
SYNC攻击
我们都知道 TCP 连接建立是需要三次握手,假设攻击者短时间伪造不同 IP 地址的 SYN 报文,服务端每接收到一个 SYN 报文,就进入SYN_RCVD 状态,但服务端发送出去的 ACK + SYN 报文,无法得到未知 IP 主机的 ACK 应答,久而久之就会占满服务端的半连接队列,使得服务端不能为正常用户服务。
半连接队列,也称 SYN 队列;
全连接队列,也称 accept 队列;
正常流程:
当服务端接收到客户端的 SYN 报文时,会创建一个半连接的对象,然后将其加入到内核的「 SYN 队列」;
接着发送 SYN + ACK 给客户端,等待客户端回应 ACK 报文;
服务端接收到 ACK 报文后,从「 SYN 队列」取出一个半连接对象,然后创建一个新的连接对象放入到「 Accept 队列」;
应用通过调用
accpet()socket 接口,从「 Accept 队列」取出连接对象。
避免 SYN 攻击方式,可以有以下四种方法:
调大 netdev_max_backlog;
增大 TCP 半连接队列;
开启 tcp_syncookies;
减少 SYN+ACK 重传次数
开启 syncookies 功能就可以在不使用 SYN 半连接队列的情况下成功建立连接,相当于绕过了 SYN 半连接来建立连接。
当 「 SYN 队列」满之后,后续服务端收到 SYN 包,不会丢弃,而是根据算法,计算出一个
cookie值;将 cookie 值放到第二次握手报文的「序列号」里,然后服务端回第二次握手给客户端;
服务端接收到客户端的应答报文时,服务端会检查这个 ACK 包的合法性。如果合法,将该连接对象放入到「 Accept 队列」。
最后应用程序通过调用
accpet()接口,从「 Accept 队列」取出的连接。
可以看到,当开启了 tcp_syncookies 了,即使受到 SYN 攻击而导致 SYN 队列满时,也能保证正常的连接成功建立。
TCP 四次挥手过程是怎样的?

客户端打算关闭连接,此时会发送一个 TCP 首部
FIN标志位被置为1的报文,也即FIN报文,之后客户端进入FIN_WAIT_1状态。服务端收到该报文后,就向客户端发送
ACK应答报文,接着服务端进入CLOSE_WAIT状态。客户端收到服务端的
ACK应答报文后,之后进入FIN_WAIT_2状态。等待服务端处理完数据后,也向客户端发送
FIN报文,之后服务端进入LAST_ACK状态。客户端收到服务端的
FIN报文后,回一个ACK应答报文,之后进入TIME_WAIT状态服务端收到了
ACK应答报文后,就进入了CLOSE状态,至此服务端已经完成连接的关闭。客户端在经过
2MSL一段时间后,自动进入CLOSE状态,至此客户端也完成连接的关闭。
你可以看到,每个方向都需要一个 FIN 和一个 ACK,因此通常被称为四次挥手。
这里一点需要注意是:主动关闭连接的,才有 TIME_WAIT 状态。
为什么需要四次?
关闭连接时,客户端向服务端发送
FIN时,仅仅表示客户端不再发送数据了但是还能接收数据。服务端收到客户端的
FIN报文时,先回一个ACK应答报文,而服务端可能还有数据需要处理和发送,等服务端不再发送数据时,才发送FIN报文给客户端来表示同意现在关闭连接。
服务端通常需要等待完成数据的发送和处理,所以服务端的 ACK 和 FIN 一般都会分开发送,因此是需要四次挥手。**在特定情况下,四次挥手是可以变成三次挥手的:**当被动关闭方(服务端)在 TCP 挥手过程中,「没有数据要发送」并且「开启了 TCP 延迟确认机制」,那么第二和第三次挥手就会合并传输,这样就出现了三次挥手。
为什么TIME_WAIT 等待的时间是 2MSL
MSL 是 Maximum Segment Lifetime,报文最大生存时间,它是任何报文在网络上存在的最长时间,超过这个时间报文将被丢弃。因为 TCP 报文基于是 IP 协议的,而 IP 头中有一个 TTL 字段,是 IP 数据报可以经过的最大路由数,每经过一个处理他的路由器此值就减 1,当此值为 0 则数据报将被丢弃,同时发送 ICMP 报文通知源主机。
MSL 与 TTL 的区别: MSL 的单位是时间,而 TTL 是经过路由跳数。所以 MSL 应该要大于等于 TTL 消耗为 0 的时间,以确保报文已被自然消亡。
可以看到 2MSL时长 这其实是相当于至少允许报文丢失一次。
需要 TIME-WAIT 状态,主要是两个原因:
防止历史连接中的数据,被后面相同四元组的连接错误的接收; 这个时间足以让两个方向上的数据包都被丢弃,使得原来连接的数据包在网络中都自然消失,再出现的数据包一定都是新建立连接所产生的
保证「被动关闭连接」的一方,能被正确的关闭; 等待足够的时间以确保最后的 ACK 能让被动关闭方接收,从而帮助其正常关闭。
过多TIME_WAIT危害
第一是占用系统资源,比如文件描述符、内存资源、CPU 资源、线程资源等;
第二是占用端口资源,端口资源也是有限的,一般可以开启的端口为
32768~61000,也可以通过net.ipv4.ip_local_port_range参数指定范围。
如果客户端(主动发起关闭连接方)的 TIME_WAIT 状态过多,占满了所有端口资源,那么就无法对「目的 IP+ 目的 PORT」都一样的服务端发起连接了,但是被使用的端口,还是可以继续对另外一个服务端发起连接的
如果服务端(主动发起关闭连接方)的 TIME_WAIT 状态过多,并不会导致端口资源受限,因为服务端只监听一个端口,而且由于一个四元组唯一确定一个 TCP 连接,因此理论上服务端可以建立很多连接,但是 TCP 连接过多,会占用系统资源,比如文件描述符、内存资源、CPU 资源、线程资源等。
优化 TIME_WAIT
打开 net.ipv4.tcp_tw_reuse 和 net.ipv4.tcp_timestamps 选项; 可以复用处于 TIME_WAIT 的 socket 为新的连接所用,tcp_tw_reuse 功能只能用客户端(连接发起方),因为开启了该功能,在调用 connect() 函数时,内核会随机找一个 time_wait 状态超过 1 秒的连接给新的连接复用
net.ipv4.tcp_max_tw_buckets 当系统中处于 TIME_WAIT 的连接一旦超过这个值时,系统就会将后面的 TIME_WAIT 连接状态重置
程序中使用 SO_LINGER ,应用强制使用 RST 关闭。
如果服务端要避免过多的 TIME_WAIT 状态的连接,就永远不要主动断开连接,让客户端去断开,由分布在各处的客户端去承受 TIME_WAIT
服务器出现大量 TIME_WAIT 状态的原因有哪些
说明服务器主动断开了很多 TCP 连接:1.HTTP 没有使用长连接 2. HTTP 长连接超时 3. HTTP 长连接的请求数量达到上限
服务器出现大量 CLOSE_WAIT 状态的原因有哪些?
服务端的程序没有调用 close 函数关闭连接
创建服务端 socket,bind 绑定端口、listen 监听端口
将服务端 socket 注册到 epoll
epoll_wait 等待连接到来,连接到来时,调用 accpet 获取已连接的 socket
将已连接的 socket 注册到 epoll
epoll_wait 等待事件发生
对方连接关闭时,我方调用 close
第一个原因:第 2 步没有做,没有将服务端 socket 注册到 epoll,这样有新连接到来时,服务端没办法感知这个事件,也就无法获取到已连接的 socket,那服务端自然就没机会对 socket 调用 close 函数了。
第二个原因: 第 3 步没有做,有新连接到来时没有调用 accpet 获取该连接的 socket,导致当有大量的客户端主动断开了连接,而服务端没机会对这些 socket 调用 close 函数,从而导致服务端出现大量 CLOSE_WAIT 状态的连接。
第三个原因:第 4 步没有做,通过 accpet 获取已连接的 socket 后,没有将其注册到 epoll,导致后续收到 FIN 报文的时候,服务端没办法感知这个事件,那服务端就没机会调用 close 函数了。
第四个原因:第 6 步没有做,当发现客户端关闭连接后,服务端没有执行 close 函数,可能是因为代码漏处理,或者是在执行 close 函数之前,代码卡在某一个逻辑,比如发生死锁等等。
如果已经建立了连接,但是客户端突然出现故障了怎么办?
TCP 搞了个**保活机制。**在一个时间段内,如果没有任何连接相关的活动,TCP 保活机制会开始作用,每隔一个时间间隔,发送一个探测报文,该探测报文包含的数据非常少,如果连续几个探测报文都没有得到响应,则认为当前的 TCP 连接已经死亡,系统内核将错误信息通知给上层应用程序
也就是说在 Linux 系统中,最少需要经过7200+75*9 = 2 小时 11 分 15 秒才可以发现一个「死亡」连接。
如果已经建立了连接,但是服务端的进程崩溃会发生什么?
TCP 的连接信息是由内核维护的,所以当服务端的进程崩溃后,内核需要回收该进程的所有 TCP 连接资源,于是内核会发送第一次挥手 FIN 报文,后续的挥手过程也都是在内核完成,并不需要进程的参与,所以即使服务端的进程退出了,还是能与客户端完成 TCP 四次挥手的过程。
我自己做了个实验,使用 kill -9 来模拟进程崩溃的情况,发现在 kill 掉进程后,服务端会发送 FIN 报文,与客户端进行四次挥手。
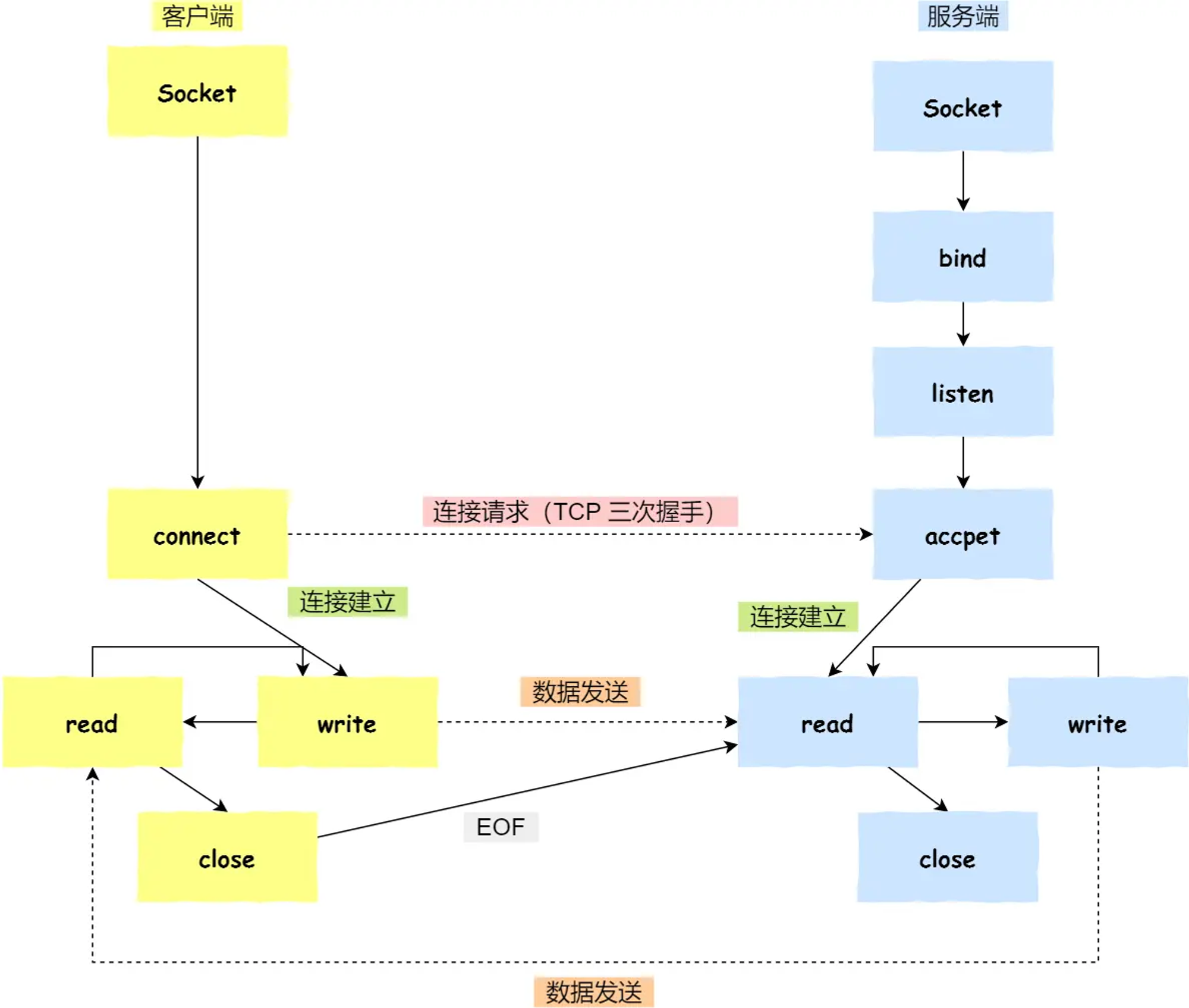
Socket编程

服务端和客户端初始化
socket,得到文件描述符;服务端调用
bind,将 socket 绑定在指定的 IP 地址和端口;服务端调用
listen,进行监听;服务端调用
accept,等待客户端连接;客户端调用
connect,向服务端的地址和端口发起连接请求;服务端
accept返回用于传输的socket的文件描述符;客户端调用
write写入数据;服务端调用read读取数据;客户端断开连接时,会调用
close,那么服务端read读取数据的时候,就会读取到了EOF,待处理完数据后,服务端调用close,表示连接关闭。
这里需要注意的是,服务端调用 accept 时,连接成功了会返回一个已完成连接的 socket,后续用来传输数据。
所以,监听的 socket 和真正用来传送数据的 socket,是「两个」 socket,一个叫作监听 socket,一个叫作已完成连接 socket。
成功连接建立之后,双方开始通过 read 和 write 函数来读写数据,就像往一个文件流里面写东西一样。
listen 时候参数 backlog 的意义?
Linux内核中会维护两个队列:
半连接队列(SYN 队列):接收到一个 SYN 建立连接请求,处于 SYN_RCVD 状态;
全连接队列(Accpet 队列):已完成 TCP 三次握手过程,处于 ESTABLISHED 状态;
在 Linux 内核 2.2 之后,backlog 变成 accept 队列,也就是已完成连接建立的队列长度,所以现在通常认为 backlog 是 accept 队列。
但是上限值是内核参数 somaxconn 的大小,也就说 accpet 队列长度 = min(backlog, somaxconn)。
没有 accept,能建立 TCP 连接吗?
accpet 系统调用并不参与 TCP 三次握手过程,它只是负责从 TCP 全连接队列取出一个已经建立连接的 socket,用户层通过 accpet 系统调用拿到了已经建立连接的 socket,就可以对该 socket 进行读写操作了。
没有 listen,能建立 TCP 连接吗?
客户端是可以自己连自己的形成连接(TCP自连接),也可以两个客户端同时向对方发出请求建立连接(TCP同时打开),这两个情况都有个共同点,就是没有服务端参与,也就是没有 listen,就能 TCP 建立连接。